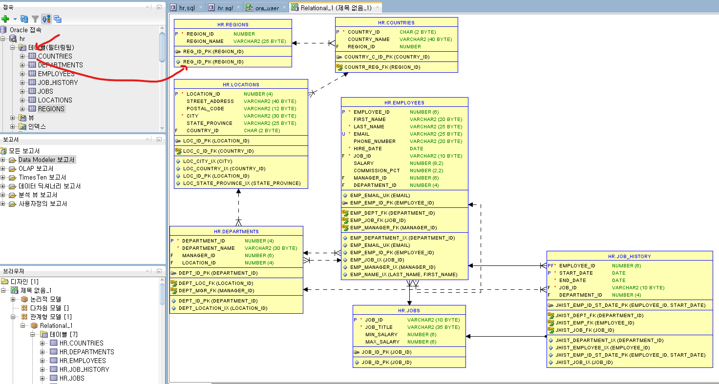
데이터베이스의 연결고리 관계를 한 눈에 볼수 있는 방법입니다. 이를 도식적으로 표현한 것을 ERD라고 부릅니다.
화면 왼쪽상단 보기에서 브라우저 클릭

브라우저를 누르면 왼쪽하단에 브라우저가 나옴


+모양을 눌러주세요

관계형 모델에 오른쪽 마우스 클릭 새 관계형 모델 클릭
그후에

여기에 있는 테이블을 드래그해서 화면으로 옮겨주면 됩니.

'Oracle' 카테고리의 다른 글
| Oracle (UP.MERGE.DEL) (0) | 2022.06.15 |
|---|---|
| Oracle (SELECT/INSERT) (0) | 2022.06.14 |
| Oracle Datetype (0) | 2022.06.09 |
| Oracle 학습준비 (6) | 2022.06.09 |
| 실습용 Oracle 11xe 설치 (0) | 2022.06.09 |